ChatGPT连了8个常用平台,美加用户现已能用它直接办事
OpenAI又有大动作,ChatGPT不再只是会聊天的AI,而是要成为能办事的智能代理啦!最近,它正式给美国和加拿大的用户带来了首批八大应用的深度集成,覆盖了旅行、设计、学习等好多生活场景。
就说和Spotify集成吧,你只要跟ChatGPT说一句,比如“创建一个适合跑步时听的动感歌单”,它就能直接生成专属歌单,还能自动添加到你的音乐库,不用你手动操作,也不用跳转到其他页面。要是用Booking.com和Expedia订酒店,输入需求,像“下周末在巴黎找一家带泳池、价格合适的酒店”,它马上就能筛选出结果,你点击链接就能预订。
Canva集成也很实用,描述一下设计需求,比如“设计一张宣传海报,主题色彩鲜艳,有活动信息”,AI很快就能生成初稿,还同步到你的Canva账户,后续还能自己优化。
这些功能能实现,是因为ChatGPT会调用你授权的数据。OpenAI也说了,所有权限都得用户明确同意,还能随时查看或断开连接,保障数据安全。
目前这功能只有美加地区能用,欧洲和英国用户还得等等。不过这已经能看出OpenAI的战略方向了,ChatGPT要成为通往真实世界的行动接口,重新定义我们的数字生活。未来,说不定更多生活服务会加入,让我们的生活更便捷。
模型地址:ChatGPT网页版官网入口 (海外网站需要科学上网)

Sora AI要更新了:能做宠物分身,安卓版可预注册
上线不到一个月,仅在美加地区且还是邀请制,OpenAI的AI视频生成应用Sora就狂揽200万下载量,在App Store稳居榜首。现在,它又要迎来重磅更新了。
2025年10月22日,Sora负责人Bill Peebles宣布,未来几天会有新功能上线,涵盖角色扩展、视频编辑和社交互动。最吸引人的就是“客串角色”全面开放,以前只能把自己的数字分身用于创作,现在宠物、毛绒玩具甚至任何物体都能变成“客串角色”,还能在生成界面看到“热门客串角色”,方便使用。
视频编辑功能也首次登场,初期能把多个AI生成片段拼接成完整视频,以后还会增加剪辑、转场等工具。社交体验也在升级,团队在开发基于社群的专属频道,以后在大学、公司等私有空间里,大家能一起创作和分享内容。
针对部分用户反馈审核严格的问题,OpenAI也在优化内容审核策略,减少误判,还提升了应用性能和生成速度。
虽然安卓版上线日期还没定,但Google Play预注册页面已经开放。考虑到Sora在iOS端的火爆,一旦全面开放并登陆安卓,肯定会掀起全球AI视频创作热潮。Sora正把AI视频推向更个性化、社交化和易用的新阶段。
模型地址: Sora AI网页版官网入口 (海外网站需要科学上网)

腾讯AI程序员Ada实测:提需求就能从开发到上线
在科技飞速发展的当下,人工智能在软件开发里越来越重要。腾讯在2025年10月27日发布了首个技术预览版本的AI程序员——Ada,要带着开发者进入全新编程时代。
Ada就像个全能程序员,能帮开发者简化工作流程。它有一键提需求功能,你简单输入需求,它就能自动完成从开发到上线的整个过程,省了好多手动操作。系统出问题时,你指派给它,它能自动分析并提供修复方案,保证系统稳定,提升运维效率。
Ada还能自动生成项目文档、API文档和单元测试代码,让开发环节可追溯、可验证,减少人工工作量,提高项目可维护性。在代码评审方面,它能自动化检查代码质量,给出修复建议,确保代码符合最佳实践。
腾讯还准备了演示视频,展示怎么通过企业微信向Ada提交需求,启动云端沙箱,创建代码分支、生成代码,最后发布上线。在2025年的1024开发者节上,Ada成功完成了CodeBuddy CLI官网彩蛋开发和Play像素风游戏上线,展示了处理复杂项目的能力。
未来,随着自动化和智能化发展,Ada会成为开发者和团队工作流的核心工具,提升开发效率和质量。腾讯也期待用户反馈,进一步优化功能和服务。
详情查看:腾讯全新“AI程序员”Ada上线,开发者效率飙升不是梦

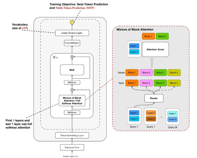
蚂蚁开源新模型Ring-mini-sparse-2.0-exp,长序列处理快3倍
蚂蚁百灵大模型团队干了一件大事,2025年10月20日,蚂蚁百灵大模型团队开源了全新高效推理模型Ring-mini-sparse-2.0-exp。这个模型基于Ling2.0架构,专门为长序列解码优化,采用了创新的稀疏注意力机制。
新架构把高稀疏比的Mixture of Expert(MoE)结构和稀疏注意力机制结合在一起,提升了模型在复杂长序列推理场景下的表现。团队通过深度协同优化架构和推理框架,让Ring-mini-sparse-2.0-exp处理长序列时的吞吐量比前身Ring-mini-2.0提高了近三倍。
在多项高难度推理基准测试中,这个模型一直保持着SOTA(State of the Art)性能,上下文处理能力和高效推理能力都很出色,给开源社区提供了新的轻量化解决方案。
Ling2.0Sparse架构是为了解决大语言模型未来发展的两个核心趋势,就是上下文长度扩展和测试时扩展。团队借鉴了Mixture of Block Attention(MoBA)的设计思路,采用块级稀疏注意力,把输入的Key和Value按块划分,每个query在head维度上选top-k块进行softmax计算,降低了计算开销。还把MoBA设计和Grouped Query Attention(GQA)结合,减少I/O开销。
蚂蚁百灵团队的这次开源,为相关领域的研究和应用提供了有力支持,相信会推动行业进一步发展。
详情查看:蚂蚁百灵团队开源新一代高效推理模型Ring-mini-sparse-2.0-exp

开发者福音:月之暗面Kimi CLI开源,命令行能直接用AI
当AI编码助手走进命令行,一场效率革命在终端悄然展开。月之暗面(Moonshot AI)在2025年10月25日推出了开源工具Kimi CLI,这是一款融合智能代理和传统Shell操作的命令行编码利器,现在进入技术预览阶段,代码在GitHub开源,面向全球开发者开放。
Kimi CLI的“双模交互”设计很新颖。界面是开发者熟悉的Shell风格,保留了原生命令行的高效简洁;通过快捷键Ctrl-K,能一键切换到“智能代理模式”。在这个模式下,Kimi能理解上下文、自动补全复杂命令、解释报错信息,还能根据自然语言指令生成脚本。两种模式无缝切换,满足不同开发者的需求。
Kimi CLI原生支持ACP(Agent Communication Protocol)协议,能和各类支持ACP的图形化客户端联动,打通命令行和可视化开发环境的壁垒,构建统一的AI开发体验。
作为月之暗面在开发者工具领域的首次开源尝试,Kimi CLI体现了“让AI融入开发者工作流而非替代工作流”的理念。官方表示会根据社区反馈持续迭代,强化多语言支持、上下文记忆和安全沙箱等能力。
目前项目文档已上线,GitHub仓库开放贡献。对于开发者来说,Kimi CLI是新工具,更是更自然高效的AI编程新范式。
详情查看:月之暗面Kimi CLI正式上线!

火山引擎豆包视频模型1.0pro fast提速3倍,5秒视频成本才1块多
10月24日,火山引擎在AI视频创作领域又有新突破,正式推出豆包视频生成模型1.0pro fast(Doubao-Seedance-1.0-pro-fast)。这个新版本继承了前作优势,还实现了效率提升和成本降低,是企业与创作者制作视频内容的好选择。
Seedance1.0pro fast生成速度大幅提升,10秒就能生成720P分辨率的5秒视频,比pro版本提速约3倍,能快速验证创意。价格上,生成成本大幅降低,一条5秒的1080P视频成本只要1.03元,比pro版本直降72%。要是用1万元制作5秒1080P视频内容,pro fast版本能制作9709条,效能提升3.56倍,减轻了创作者的经济压力。
在视频生成质量方面,Seedance1.0pro fast强化了指令遵循、无缝多镜头叙事和细节表现等核心能力。图生视频效果比全球主流模型如Veo3.0Fast更出色,能产出高质量内容。
这个模型精准适配了三类核心应用场景。为初创团队和内容实验提供低成本试错路径;满足短视频创作、自媒体辅助及中小企业日常内容生产等高频需求;为还没负担pro版本的用户提供平滑过渡方案,降低AI工具使用门槛。
目前,Seedance1.0pro fast已上线火山方舟平台,用户可以去体验这个全新的视频生成技术,它为内容创作者提供了强大工具支持。
详情查看:火山引擎发布Seedance1.0pro fast,生成速度提升3倍,成本降低72%

MiniMax开源M2模型:性能超闭源,成本才是竞品8%
2025年10月27日,中国AI初创公司MiniMax开源了最新大语言模型MiniMax M2。这个模型效率高、性能好,专为代理工作流和端到端编码任务设计,每令牌成本仅为Anthropic Claude Sonnet的8%,速度提升约两倍,给开发者和企业提供了高性价比的AI解决方案。
MiniMax M2采用高效的混合专家(MoE)架构,总参数量2300亿,推理时仅激活100亿参数,实现了低计算开销。它支持204800令牌的上下文窗口和最高131072令牌的输出能力,能稳健处理复杂长程任务。
这个模型在编码和代理方面优化得很出色。高级编码能力上,擅长代码生成、多文件编辑等,和Claude Code、Cursor等主流工具无缝集成,支持端到端开发需求。高代理性能方面,能可靠处理多云平台、Shell命令等长期工具链,在复杂信息定位等方面表现优异。
根据独立机构Artificial Analysis的基准测试,MiniMax M2在综合智能指标中位列全球开源模型之首,数学、编码和代理任务表现甚至超越部分闭源模型,还保持低延迟和高并发,适合实时应用。
MiniMax M2采用Apache2.0许可证开源,通过代理平台和API提供全球限时免费访问,模型权重上架Hugging Face,支持本地部署,社区反馈其事实可靠性好,适用于安全性要求高的场景。
详情查看:MiniMax开源M2模型AI编码与代理性能炸裂,成本直降92%

想了解AITOP100平台其它版块的内容,请点击下方超链接查看
AI创作大赛 | AI活动 | AI工具集 | AI资讯专区
AITOP100平台官方交流社群二维码:









